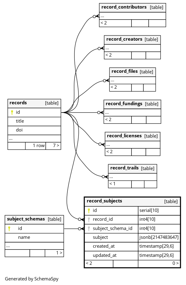
Columns
| Column | Type | Size | Nulls | Auto | Default | Children | Parents | Comments | ||
|---|---|---|---|---|---|---|---|---|---|---|
| id | serial | 10 | √ | nextval('record_subjects_id_seq'::regclass) |
|
|
||||
| record_id | int4 | 10 | null |
|
|
|||||
| subject_schema_id | int4 | 10 | null |
|
|
|||||
| subject | jsonb | 2147483647 | null |
|
|
|||||
| created_at | timestamp | 29,6 | now() |
|
|
|||||
| updated_at | timestamp | 29,6 | now() |
|
|
Indexes
| Constraint Name | Type | Sort | Column(s) |
|---|---|---|---|
| record_subjects_pkey | Primary key | Asc | id |
| record_subjects_record_id_subject_scheme_id_subject_key | Must be unique | Asc/Asc/Asc | record_id + subject_schema_id + subject |

